aplicaciones kde discover parte 30 01

Hoy, en este mes de mayo del año 2024, les traemos una segunda publicación (parte 30) relacionada con nuestra serie de post sobre las «aplicaciones de KDE con Discover». En la cual, vamos abordando, poco a poco, las más de 200 apps existentes de dicho proyecto linuxero.

Y, en esta nueva oportunidad, exploraremos 4 apps más, cuyos nombre son: KDevelop, KDiamond, KDiff y KDiskFree. Para así, mantenernos al día, con este robusto y creciente conjunto de aplicaciones.

Conociendo las aplicaciones de KDE con Discover – Parte 29

Y, antes de iniciar esta publicación sobre las apps de «KDE con Discover – Parte 30», les recomendamos explorar el anterior contenido relacionado de esta serie, al finalizar de leerlo:

aplicaciones kde discover parte 29 01 Artículo relacionado: Conociendo las aplicaciones de KDE con Discover – Parte 29

aplicaciones kde discover parte 30 02

KDE con Discover – Parte 30

Parte 30 de las aplicaciones de KDE exploradas con Discover

aplicaciones kde discover parte 30 03

KDevelop

KDevelop es una genial herramienta de software de código abierto cuyo objetivo es servir como un entorno de desarrollo integrado (IDE) libre y de código abierto. Y para ello, le ofrece a los usuarios, útiles características tales como: Funciones de edición, navegación y depuración para varios lenguajes de programación; integración con diversos sistemas de compilación y de control de versiones, usando una arquitectura basada en complementos; motores de análisis sintáctico para C, C++ y JavaScript/QML, y el uso de complementos externos (por ejemplo, para PHP o para Python).

aplicaciones kde discover parte 29 01 Artículo relacionado: KDevelop, un entorno de desarrollo integrado de código abierto y gratuito

aplicaciones kde discover parte 30 04

KDiamond

KDiamond es una divertida aplicación de KDE que funciona como un juego de rompecabezas mono-jugador, es decir, para una sola persona. Y su objetivo es, el lograr construir líneas de tres diamantes idénticos mediante el intercambio diamantes vecinos, dentro de una cuadrícula rectangular que contiene varios tipos de diamantes. Hecho esto, dichas líneas deberán desaparecer y el tablero se rellenará con nuevos diamantes. El tiempo de juego es limitado, para así, permitirle al jugador el poder construir tantas líneas como sea posible, con el fin de que obtenga una puntuación alta.

aplicaciones kde discover parte 29 01 Artículo relacionado: KDE adelanta la llegada de Wayland por defecto y mejora el soporte para juegos HDR

aplicaciones kde discover parte 30 05

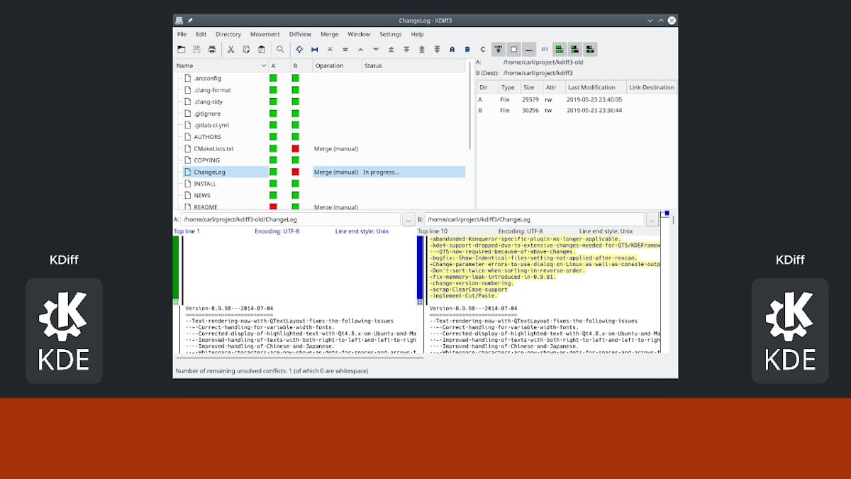
KDiff

KDiff es un pequeño y útil utilitario de software enfocado en proveerle a los usuarios de una versátil herramienta de visualización de diferencias y de fusión de archivos y carpetas. La cual, entre muchas características, incluye algunas destacadas como: La comparación y fusión de dos o tres archivos de texto de entrada o carpetas, el mostrar las diferencias línea a línea y carácter a carácter, el proporcionar una utilidad de fusión automática, y el incluir un editor para resolver confortablemente los conflictos de fusión, entre muchas otras más.

aplicaciones kde discover parte 29 01 Artículo relacionado: Kompare, instala esta interfaz gráfica para la utilidad diff

aplicaciones kde discover parte 30 06

KDiskFree

KDiskFree es un muy útil programa diseñado para visualizar los dispositivos de archivos disponibles (particiones de disco duro, unidades de disquetes, CD/DVD/BR, entre otros), junto a información sobre su capacidad, espacio libre, tipo y punto de montaje. También, destaca por permitirle a los usuarios, el poder montar y desmontar dispositivos, así como abrirlos en un gestor de archivos.

aplicaciones kde discover parte 29 01 Artículo relacionado: KDE reorganiza las Preferencias del sistema en una semana con pocas novedades y una posible fecha

Instalación de KDiskFree usando Discover

Y como de costumbre, la app KDE seleccionada para instalar hoy con Discover sobre mi actual Respin MX-23 educativo y experimental llamado MilagrOS GNU/Linux es KDiskFree. Tal como se ve en los siguientes pantallazos:

aplicaciones kde discover parte 30 07

aplicaciones kde discover parte 30 08

aplicaciones kde discover parte 30 09

Y al terminar la instalación, ya podrán disfrutar de esta útil aplicación multimedia profesional, abriéndola desde el menú de aplicaciones de sus respectivas Distros GNU/Linux.

aplicaciones kde discover parte 29 01 Artículo relacionado: Conociendo las aplicaciones de KDE con Discover – Parte 28

En resumen, si te ha gustado este post sobre las apps de «KDE con Discover – Parte 30», coméntanos tus impresiones sobre cada una de las apps abordadas hoy: KDevelop, KDiamond, KDiff y KDiskFree. Y pronto, continuaremos explorando muchas otras apps más, para seguir dando a conocer el enorme y creciente catálogo de apps de la Comunidad KDE.

 

Fuente: ubunlog

¿Quién está en línea?

Hay 38582 invitados y ningún miembro en línea